萬里眼 NeTurbo 數通一體化測試軟件
名稱:網絡分析測試儀
品牌:萬里眼
型號:NeTurbo
簡介:萬里眼 NeTurbo 數通一體化測試軟件專為研發測試環境量身打造, 與萬里眼精心設計的機箱及多樣化測試板卡無縫對接,共同構建了一個高效和全面的測試生態系統。通過集成流量測試、協議仿真與深度性能評估功能,NeTurbo 測試軟件能夠精準應對...
萬里眼 NeTurbo 數通一體化測試軟件專為研發測試環境量身打造, 與萬里眼精心設計的機箱及多樣化測試板卡無縫對接,共同構建了一個高效和全面的測試生態系統。通過集成流量測試、協議仿真與深度性能評估功能,NeTurbo 測試軟件能夠精準應對DUT(待測設備)在研發周期中的各項測試挑戰。
萬里眼 NeTurbo 數通一體化測試軟件特別針對交換機、路由器和防火墻等復雜網絡設備的早期研發階段,NeTurbo 測試軟件展現出了其獨特的優勢。它不僅確保測試覆蓋的全面性與深度,還通過智能化的測試流程設計,加速了產品從研發到市場的進程。在提升測試效率的同時,也確保了測試結果的準確性與可靠性,為網絡設備制造商提供了強有力的技術支持與保障。
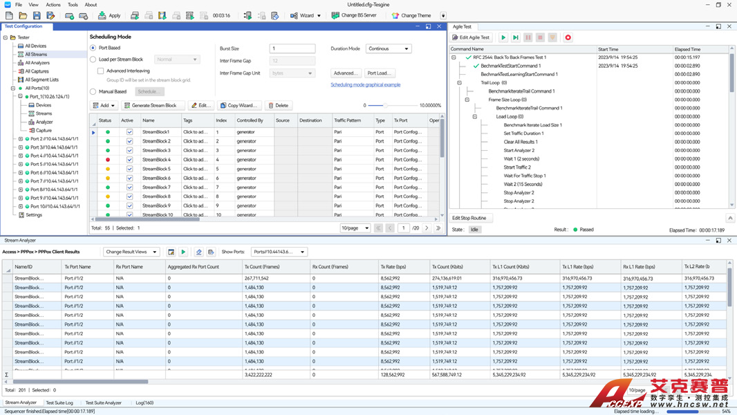
流量測試
ー 支持靈活的報文構建,并模擬數據流發送。
ー 支持實時統計各類報文的收發數量、時延、抖動和丟包等關鍵數據。
ー 支持多條件組合的報文捕獲和分析。
ー 支持 RFC2544 測試套。
協議仿真
ー 運營商傳統通信網絡場景測試,支持 BGP、ISIS、OSPF和 MPLS 等協議仿真。
ー 運營商 SDN 網絡場景測試,支持 SR、SRv6和 PCEP 等協議仿真。
ー 數據中心解決方案測試,支持靜態 VXLAN 和 EVPN VXLAN 協議仿真。
ー 寬帶接入網絡場景測試,支持 PPPoE、DHCPv4和 DHCPv6 等協議仿真。
ー 針對 L2VPN、L3VPN 和 EVPN等 VPN 相關的復雜場景,支持靈活易用的配置向導,幫助用戶快速完成測試配置。
主要特性
■ 全面測試覆蓋
為L2 至L3 領域設計,全面覆蓋各類測試需求。
■ 廣泛協議仿真
涵蓋接入、路由、組播和SDN 等多種協議。
■ 復雜場景向導
高效配置向導,簡化MPLS IP VPN、SRv6 VPN、EVPN VXLAN 等常用場景配置,提升用戶操作便捷性。
■ 靈活流量配置
集成豐富流量頭部模板、五種突發模型、均衡調度、精準帶寬控制及多樣包長生成規則。
■ 標準測試套
支持業界標準RFC2544 測試套,確保測試結果的權威性。
■ 拓撲結構仿真
支持仿真網絡拓撲結構,消除多協議測試中對多臺被測設備的依賴,有效削減成本支出。
■ 靈活命令編排
支持拖拽編輯、邏輯組合,運行時斷點控制,一鍵保存為自動化腳本,提升腳本編寫效率。
■ 自動化接口
支持TCL/Python 兩種腳本語言,接口易用且可擴展。
■ 強大統計功能
提供流量/ 協議統計,多窗口靈活展示,支持全量統計的實時排序及篩選。
■ 詳盡報告系統
生成直觀、詳盡的測試報告,為網絡性能評估與優化提供堅實數據支撐。
易用的產品體驗
■用戶體驗符合習慣
符合行業特征和用戶習慣的界面設計,有效降低新老用戶的學習門檻,提升用戶上手效率。

■深淺模式光感舒適
提供深色皮膚切換,深色皮膚可使背景變暗和文本變亮,降低屏幕亮度,讓眼睛更舒適。

■測試向導直觀易用
打造所見即所得的圖形化專利向導,讓拓撲圖清晰、易用和易識別。

■測試報告美觀清晰
自動生成匹配系統風格的測試報告,讓報告清晰/ 美觀/ 一致,提升用戶閱讀體驗。

■疏密顯示按需定義
可自定義疏密顯示方式,使表格和文字等比放大,緩解長時間在表格中查看信息的視力壓力。

■測試表格隨心截取
符合行業特征和用戶習慣的界面設計,有效降低新老用戶的學習門檻,提升用戶上手效率。

最新產品
相關產品